Situación
Esto vendría a ser más bien un manual orientativo con respecto a la utilización del "Alta de Recibos de Proveedores".
A seguir estaremos indicando un paso a paso de los procesos a seguir para poder darle uso a esta funcionalidad.
Paso a paso
A continuación, se detallarán los pasos a seguir de forma clara y ordenada, con el objetivo de que este manual facilite el uso de esta funcionalidad, la cual puede resultar muy útil.
- Para iniciar el uso de esta funcionalidad defina la fecha de inicio para la utilización, realice esto en las "Configuraciones Generales" (Registro > Configuraciones > Configuraciones Generales).

- Ubíquese en el módulo "Financiero" e indique la fecha de inicio de uso.

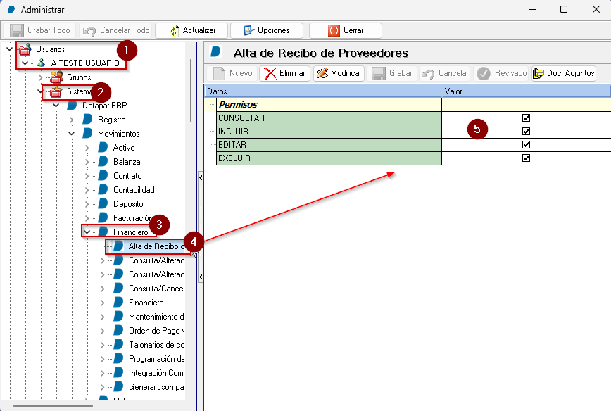
- Posterior a eso debe otorgar el privilegio al usuario que estará a cargo del proceso, para ello acceda a (Registro > Configuraciones > Administrar). Una vez dentro seleccione el usuario encargado y otorgue los privilegios.

Acceda al módulo "Alta de Recibo de Proveedores" (Movimientos > Financiero > Alta de Recibo de Proveedores.
- Proveedor: El proveedor al cual corresponde el recibo a ser dado de alta.
- Moneda: Moneda al cual corresponde la baja de la cuenta
Además, se tendrá siguientes campos a rellenar:
- Fecha Recibo (Campo Obligatorio): La fecha en que se recepcionó el recibo.
- Nro. Recibo (Campo Obligatorio): El nro. de recibo físico a ser registrado.
- Valor (Campo Obligatorio): Monto que consta en el recibo.
- Obs: Alguna observación que se quiera registrar de forma opcional.- Una vez que haya completado los filtros proveedor y moneda, seleccione la cuenta con el botón "Seleccionar Cuenta", que abrirá una ventana de selección.

Esta ventana le proporcionará todas las bajas de títulos que hayan sido lanzadas desde la fecha que fue registrada en el paso 1, en las Configuraciones Generales, además de también presentar las que aún no hayan sido vinculados a un recibo de Proveedor.
Está compuesta por dos filtros:
- Nro. Factura: Nro. documento de la factura origen que fue pagada.
- Documento: Código interno del financiero en que se hizo la baja.
Estos filtros serían una manera de facilitar al usuario identificar a cual baja corresponde el recibo que tiene físicamente.
Una vez seleccionado los Nros. de Facturas. esta lista será importada a la Ventana de Alta de Recibo de Proveedores. - Una vez seleccionados los Nros. de Documentos, se rellena el Nro. Recibo que consta en el Recibo Físico, además del valor total que consta en el Recibo. Cabe resaltar que este monto debe coincidir obligatoriamente con el valor total de los ítems seleccionados.

Listo! Con esto se concluye el proceso de Alta de Recibo de Proveedores.
¡PUNTOS IMPORTANTES A TENER EN CUENTA!
- Caso se haya informado aún dato erróneo y ya se encuentra guardado el registro, necesariamente se deberá CANCELAR el registro de Alta y volver a lanzarlo.
- Caso se quiera cancelar el movimiento de una baja de cuenta en el Financiero y esta baja se encuentra ya vinculada a una alta de Recibo de Proveedores, necesariamente se debe cancelar primeramente el movimiento de Alta de Recibo de Proveedores, para luego poder cancelar el movimiento Financiero.
- Se confeccionó un informe en formato GRID que traerá varias informaciones útiles sobre las Altas de Recibo de Proveedores, pudiendo así visualizar informaciones de los RECIBIDOS y PENDIENTES. Este es el informe "Recibo de Proveedores", al cual se puede tener acceso de la siguiente manera (Informes > Financiero > Recibo Proveedores)
