Sea usted bienvenido a la nueva funcionalidad de Seprelad con se cuenta en el Sistema Dolphin ERP a partir de la versión 21.6.3
Punto 1- Dirigiéndose a Registro>Seprelad encontrara catastros de configuraciones
- Config. Clasificación de Riesgos

- Config. Rango Clasificación de Riesgo

- Config. Reglas alerta ROS

IMPORTANTE: La clasificación de riesgos representada en la imagen es un ejemplo, es decir, usted tendrá la posibilidad de modificar la descripción (posicionándose encima y haciendo doble clic) dentro de las 4 variables fijas que disponemos hasta hoy, de acuerdo a las necesidades de la Cooperativa.
Punto 2- Dirigiéndose a Movimientos>Seprelad se encuentran catastros para su registro y control
- Clasificación de Riesgos
Una vez finalizado y/o actualizado el registro de Entidades podrá utilizar este catastro donde tiene la posibilidad de cargar la Clasificación de riesgo de cada entidad, por ejemplo;
Utilizando el botón Nuevo, informa la entidad, luego deberá seleccionar en cada Variable/Nivel la casilla que corresponde a la calificación de la entidad, una vez marcado, usted tendrá el Nivel de Riesgo de la misma de acuerdo a la variable/nivel marcada en su clasificación, los niveles se inician de Bajo, Medio, Alto, con la suma en números al lado derecho, una vez terminado este proceso, podrá guardar su nueva clasificación, inclusive tendrá la posibilidad de imprimir la nueva clasificación recién guardada.

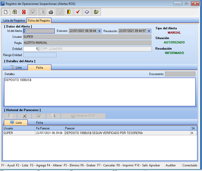
- Registro de Operaciones Sospechosas (Alerta ROS), la misma corresponde a una pantalla de Recordatorios o Alertas del sistema Seprelad, donde usted tendrá la posibilidad de cargar los registros de cierta entidad con los detalles requerido, ejemplo;
Seleccione la entidad, el Detalle del Alerta, aquí deberá cargar la ficha del detalle de la alerta referido a la entidad, para eso debe posicionarse sobre Ficha e informar dentro del campo detalles, (Lista presentará todo lo informado dentro del detalle), en el apartado mas abajo se observa el catastro de Historial de Pareceres, que sirve de control para que se puedan cargar los pareceres de las alertas; posicionándose sobre la casilla Ficha podrá cargar su parecer y al lado izquierdo tendrá la lista de pareceres cargados.
Una vez cargado y guardado todo el Registro de Operaciones Sospechosas (Alerta ROS), el mismo asignara de forma automática, los siguientes campos:
Un código numérico en la casilla Id del Alerta, la fecha emisión, el usuario encargado de registrar la alerta y la regla, (todos estos detalles en la parte superior, a modo de facilitar la búsqueda a través del filtro disponible)
Tipo del Alerta RECORDATORIO

Tipo del Alerta MANUAL (Esto refiérase a que el registro, como será hecho de manera manual, tendrá el detalle de Manual)
Situación AUTORIZADO (Esto refiérase a que una vez guardado el registro el mismo queda en situación autorizado, por no tener un flujo de aprobación, como cualquier otro modulo del Dolphin)

Tipo del Alerta AUTOMATICO (Esto refiérase a que el registro será de forma automática, tendrá el detalle automático)
Situación AUTORIZADO (Esto refiérase a que una vez guardado el registro el mismo queda en situación autorizado, por no tener un flujo de aprobación, como cualquier otro modulo del Dolphin)
Resolución PENDIENTE (Esto refiérase a que una vez guardado el registro, el mismo queda como resolución pendiente, aguardando la confirmación, ya sea del usuario u otro en la casilla Resolver ROS)

| IMPORTANTE: Salvo usted como empresa, necesite que estos tipos de alertas tenga un flujo de aprobación, personalizado, puede solicitarlo para que sea confeccionado, entonces ahí es la única forma que la situación, pase por diferentes estados y no de forma directa como autorizado |
Ahora bien, si se tiene la necesidad de editar la Alerta ROS, se selecciona el botón editar y podrá editar lo siguiente como se indica en la imagen;
- Detalle del alerta.
- Agregar o eliminar el parecer.
- Actualizar la resolución, se puede indicar si la misma será: INFORMADO, NO INFORMADO O NO APLICABLE, teniendo en cuenta que inicialmente al guardar la Alerta queda de forma automática como "pendiente".

Resolver ROS: al seleccionar un tipo de Resolución, el sistema hará la siguiente consulta representada en la imagen, confirmando la operación.

Una vez confirmada con SÍ, de forma automática la Resolución será actualizada, para luego guardar el cambio.

Una vez guardado todos los cambios, el Registro quedara de esta manera.

Artículos relacionados
Nuevas funcionalidades para ampliar datos registrados de entidades
Nuevo campo para prevención de lavado de activos - Seprelad
Modelo de impresión Genérico de Registros de Operaciones Sospechosas (SOS)
Nuevos campos en la declaración de bienes
Esperamos que este material sea de gran utilidad !