Situación
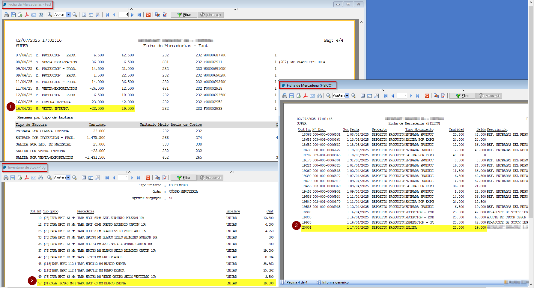
Se reporta diferencias entre el Inventario de Stock - 10g y Ficha de Mercaderias Fisico una diferencia.

Se observa que la Ficha de mercadería FISICO no está considerando una salida interna, motivo por el cual queda un saldo de 23.000 demás, este es el registro de facturación.

Mirando los Movimientos físicos de Mercaderías vinculadas a la factura, se confirma que no fue vinculado ninguno por la mercadería 57.

Solución
Para corregir la diferencia se debe registrar el movimiento físico por la mercadería 57.

Posterior al registro, al actualizar la Ficha de mercadería FÍSICO ya coinciden los saldos con los informes contables.

Listo!